

OASIS奥希思智能优化软件师出名门,作为目前唯一第四代优化设计软件,它拥有世界领先的完全自主知识产权的基于AI的优化算法,能自动运行仿真软件,自动改变输入文件,重新启动设计流程,从而消除了传统开发设计流程中的瓶颈,使整个设计流程实现全数字化和全自动化,能更快速,更高效的解决一系列的设计优化问题。
友好的操作界面
OASIS奥希思提供简单明了的图形用户界面。用户可以很容易地定义设计目标、约束以及变量。由于无需选择优化算法和调节参数,用户可以很方便快捷地进行优化设计。

业界领先的AI算法
OASIS奥希思提供了业界领先的AI算法,能高效解决一系列的设计优化问题,包括单目标、多目标、强约束、昂贵约束、大变量以及多峰值等问题。OASIS奥希思的智能封装优化算法,可以实现一键优化,无需选择优化算法和参数。并且软件还提供DOE试验设计功能。

友好的问题定义模块
OASIS奥希思的问题定义模块简单易用,可以快速简单地定义优化设计问题。由于Babel语言的支持,可以灵活快速地输入公式,并伴有内置的语法高亮显示和表达式检验。

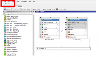
灵活稳健的仿真集成功能
OASIS奥希思智能优化软件总共有三个仿真集成接口组成。

- 通用仿真集成接口
OASIS奥希思可以通过一个稳健的仿真集成引擎来与任何外部仿真模型集成。用户只需使用原始仿真模型的输入和输出文件就可以很容易地定义集成方式,形成各行各业具有特色的智能设计仿真优化软件。并且集成引擎支持多重仿真工具的数据流,仿真迭代和文件监视,还可以用PowerShell脚本来支持高级灵活的集成任务,对集成进行包装简化。

- Ansys Workbench接口
目前版本(2020.3)的OASIS奥希思智能优化设计软件有一个专门为Ansys Workbench(CAE仿真软件)14.5版本以上所开发的应用接口。Ansys Workbench接口和一般接口不一样,不需要使用原始仿真模型的输入和输出文件来进行前期的集成配置,可以在Ansys Workbench中直接打开OASIS奥希思插件一键进行集成设计仿真优化,十分简便。Ansys作为世界上最大的仿真软件之一,收购了众多的仿真软件如Fluent、CFX、Maxwell、LS-Dyna等等,通过Ansys Workbench平台接口真正能做到多学科仿真智能优化设计。

- SolidWorks接口
目前版本(2020.3)的OASIS奥希思智能优化设计软件有一个专门为SolidWorks(CAD设计软件)2017版本以上所开发的应用接口。SolidWorks接口和Ansys Workbench接口一样,可以直接打开SolidWorks里的OASIS奥希思插件提取所设计的变量参数并一键进行设计仿真优化,十分简便。

公式及仿真集成验证功能
OASIS奥希思可以轻松地验证在任何设计中的公式和仿真模型,以确保接口的正确性。OASIS奥希思还在验证过程中收集和保存诊断信息,以便在故障排除过程中向客户提供有用的信息。

多维度可视化系统
OASIS奥希思提供了一套可视化工具,能够对多维度的设计变量进行有效的可视化分析。从独特的带状二维图到特征丰富的三维图,将所有的可视化工具无缝地整合在一起,使用户可以获得最多的关于设计问题本身的知识。

结果列表数据分析功能
OASIS奥希思可以把优化过程中的数据全部记录在结果列表里,且每一组数据无缝地和可视化系统对应起来。也可以对数据进行排序移动,增加对设计问题本身的理解。亦可检验结果列表当中的任意一组数据,自动重新进行仿真优化设计。

决策方案的筛选和分析功能
在工程和商业中的决策涉及不同因素之间的权衡是很常见的。OASIS奥希思提供了一个使用客观指标来做出更好决策的模块,可以运用数据集的权重、筛选和敏感系数来做数据驱动类的决策。OASIS奥希思还在模块中提供了一套可视化工具,可以对数据和权重进行可视化分析。此模块可用于各种决策问题,比如产品设计方案的比较,供应商的选择,竞标分析等等。

优化设计报告书
OASIS奥希思在仿真优化设计计算结束之后可以生成一个Excel格式的报告书,供用户进行汇报以及分析。
项目历史和导航功能
OASIS奥希思具有一个全面的项目历史和导航面板,它记录所有用户操作,并允许用户恢复并检查过去的配置和生成的数据与历史设计方案。所有的项目配置和数据都保存在一个紧凑和便携的文件中。

可移植及可修改的配置文件
OASIS奥希思可以将所有配置数据以用户可读、可修改的格式导出共享。这增强了项目的可移植性,方便与同事和客户共享配置数据。

如果您对此感兴趣,欢迎问问展商吧!
暂无数据
暂无数据
如果您对此感兴趣,欢迎问问展商吧!